This article is not available in Finnish, view it in Swedish     
 
      Prislista finner du under Sortiment.

Här kan du se både vilken status artiklar har på kundnivå samt om den är listad av säljare.
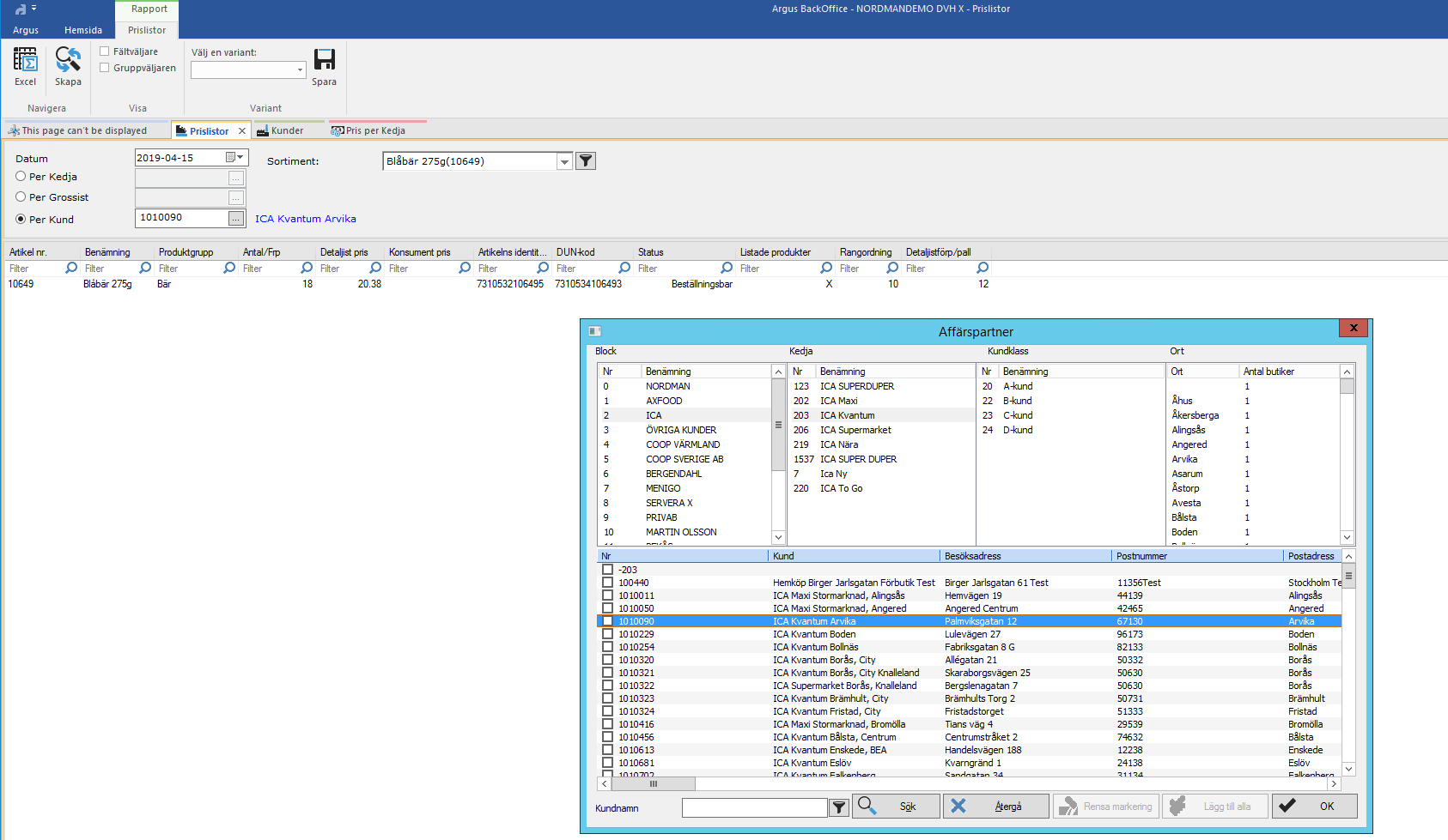
För att se status per kund gå till prislistor och välj per kund och sedan på 
Dubbelklicka på den kund som du vill skapa en lista för. Klicka sedan på 

Var artikeln till hjälp?
Toppen!
Tack för din feedback
Vi beklagar att det inte var till hjälp
Tack för din feedback
Feddback skickat
Vi uppskattar din feedback och uppdaterar artikeln vid behov